wordpipe_box

Microsoft Word (Office 365, 2019, 2016, 2013, 2010, 2007)

Microsoft® Windows® 11, 10, 8, 7, Vista®, 2019/2016/2012/2008/2003, x32 and x64

Buy

How to Find and Replace in Word? WordPipe

Find and Replace in Word Office 365, 2019, 2016, 2013, 2010, 2007

 

WordPipe Search and Replace for Word is an easy-to-use tool to search and replace phrases across large sets of Microsoft Word documents. Automatically

  • Fix broken links by migrating Microsoft Word hyperlinks when you rename file servers
  • Translate files by applying massive pre-written search/replace lists
  • Find and replace outdated logos, images, names, addresses and phone numbers
  • Also works with OpenDocument Document *.odt formats
  • Update tedious QMS and Business Process templates
Fix My Word Documents Now

Free Trial - No Email Address Required

WordPipe is designed as a hands-off tool requiring next to no user intervention, as you would expect for migrating large numbers of files. It copes with a myriad range of Microsoft Word bugs, such as restarting Microsoft Word to avoid memory errors. It also copes with the largest variety of problem documents of any tool, from password protected to corrupted documents.

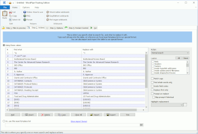
To use WordPipe, simply add a list of search/replace pairs, and for each one, specify where in the document it should be found. Then you tell it which files to process - that's it!

See the WordPipe Marketplace, where authors share their expertly curated word lists to help you be more efficient.

You're 60 Seconds Away From Fixing Link Rot and Outdated Info

Over 1000 Satisfied Customers... more ►

Pfizer Roche UCLA Wells Fargo Scottish Power

Real-World Use Cases for WordPipe

Explore how different professionals use WordPipe to automate their Word document workflows.

Updating legislative or policy references is a core duty for policy analyst / legal officers in the government sector. When laws evolve, internal manuals and public guidance must be quickly aligned. WordPipe automates these sweeping updates, saving weeks of manual labor.

For procurement officer / contract administrators in government, renegotiating supplier terms means updating dozens of contracts. WordPipe ensures fast and precise changes to legal clauses, delivery terms, or payment conditions across all relevant templates.

Revising curriculum standards is essential for education planners like curriculum coordinators. WordPipe helps ensure every syllabus, course guide, and assessment rubric reflects new learning outcomes with perfect consistency.

In legal firms, mass updates to case file templates are routine as statutes and formatting requirements evolve. WordPipe empowers paralegal / legal secretarys to maintain legal accuracy without touching a single document manually.

Updating data handling and privacy clauses is critical for compliance officers responding to new regulations. WordPipe automates these changes across client agreements, boosting both speed and consistency.

Healthcare organizations must often update consent forms and procedure descriptions when policies shift. With WordPipe, administrators ensure every document is accurate and up-to-date without disrupting clinical work.

Regulatory teams in pharma regularly update labeling and disclaimers across clinical and legal documents. WordPipe simplifies this high-stakes task, preserving precision and compliance across all files.

In financial services, updating risk disclosure statements is non-negotiable. WordPipe gives analysts and legal teams the tools to update hundreds of investor communications instantly.

Updating policy language is a challenge for insurance providers introducing new terms. WordPipe helps product managers swiftly reflect changes in every version of a policy document.

HR teams rely on revising employment contracts and policies during internal changes or compliance reviews. WordPipe applies those updates across hiring templates and staff manuals instantly.

Marketing teams going through a rebrand must update legal disclaimers and brand references in all communications. WordPipe ensures a unified brand voice with minimal effort.

Manufacturers regularly update equipment specifications and safety notices due to engineering changes or new laws. WordPipe helps technical writers synchronize content across user guides and manuals.

When ISO or safety standards change, QA professionals must update audit checklists and SOPs quickly. WordPipe makes large-scale documentation updates safe and simple.

Updating academic policy documents is key for university registrars preparing for new semesters. WordPipe streamlines this process, keeping everything aligned and student-ready.

Academic institutions benefit from standardizing citation formats and ethics language across research materials. WordPipe enforces these guidelines without requiring tedious edits by hand.

Updating grant application forms and reports ensures nonprofit teams align with new funder priorities. WordPipe provides efficient editing for high-volume templates and reports.

NGO communications teams must often make consistent terminology updates across campaign documents. WordPipe guarantees these updates are applied universally and professionally.

Use it for...

Translators can use WordPipe's grid to define multiple search/replace pairs. Check out our testimonial from a very satisfied user!

User benefits

Bonus Macros!

WordPipe Lite and Full come with macros that you can use to prepare your own documents for processing

Features

Microsoft SharePoint Services / Office 365 / Network Storage

Yes! WordPipe now talks directly to SharePoint sites via UNC path mappings

Consulting

We recently helped a customer migrate 198,000 Word, Excel and PowerPoint documents to Office 2007 format, then convert from UK English to US English. This used a search/replace list of 1,750 terms, and used our Search and Replace Server Bundle on a high-end Amazon EC2 Windows 2012 instance. Our consulting team monitored the process from start to finish.

Screen shots more >

word_replace
WordPipe's default screen (Click for more)

Testimonials more >

In 453 Word documents, I let WordPipe search for "und" and replace it by "XXX". There were 82429 (!) occurrences. It took only 10 (TEN!!!!) minutes

Michael Hentsche

This thing is great!

I494 files changed in about 20 minutes........I'm tickled to death.

Ed Baumgarten, IT Manager, Mid America Motorworks

My initial use was a smashing success and I am recommending to our IT manager that it is definitely helpful and worth getting. It was truly a great time saver.

Janet Aldrich

I recommend WordPipe to anybody who has to make bulk changes in Word - at this price you can't afford not to use it.

Jonathan Defoy, CEO
Biztree Inc

Awards

BrotherSoft wareseeker_editor_pick softpedia_free_award_f Excellent (5/5)
Excellent (5/5) 4 cow rating EditorsPickAward  

WordPipe Configurations

WordPipe comes in a number of different configurations to suit your deployment profile. Click below to read more about each configuration:

We also provide Professional Services and can tailor WordPipe to suit your requirements.

See also


Start saving your time now

find and replace in word, how to find and replace in word, find and replace in word 2016